Programm in Bildern

Hier die Programmoberfläche von Ahnenblatt in Bildern (durch Anklicken werden vergrößerte Bilder angezeigt):

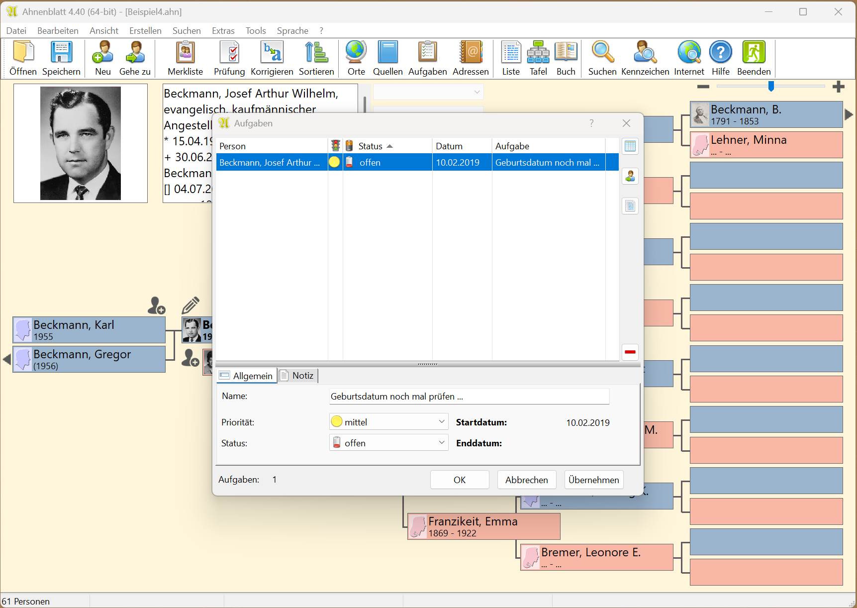
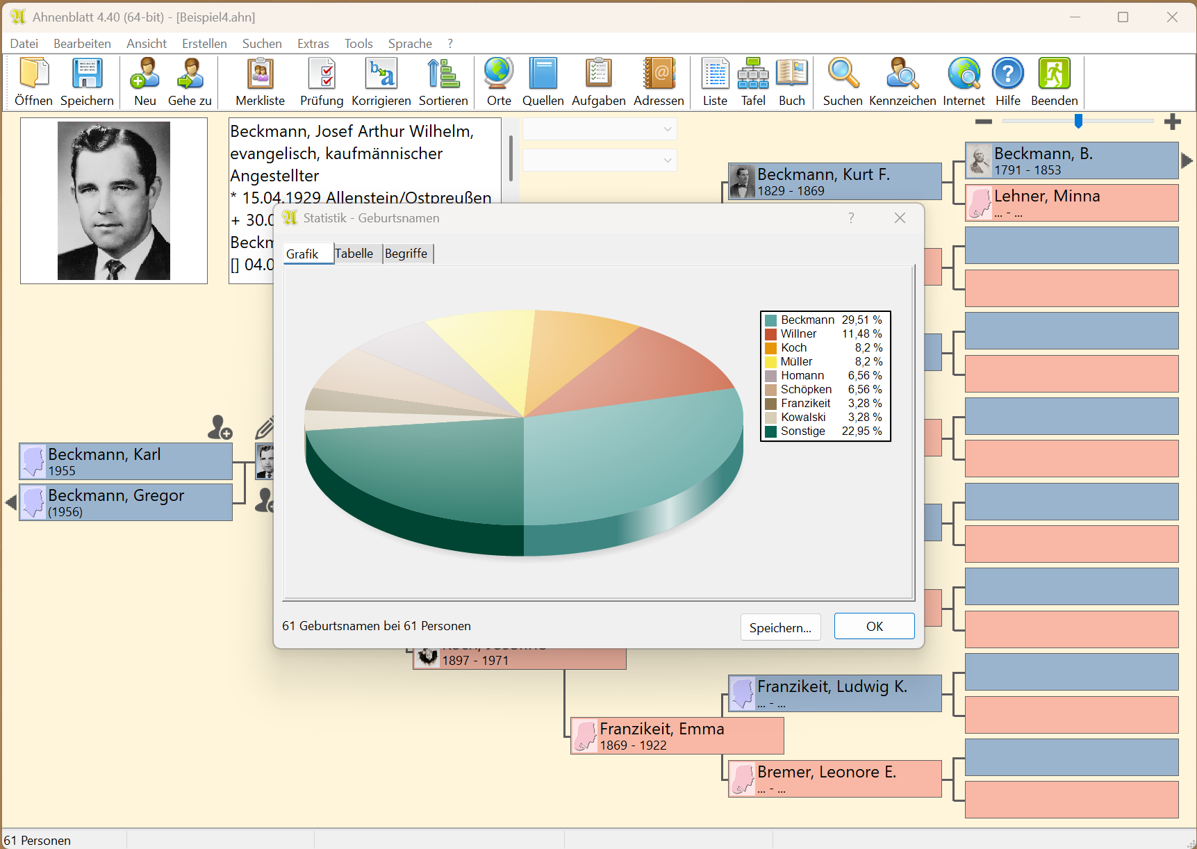
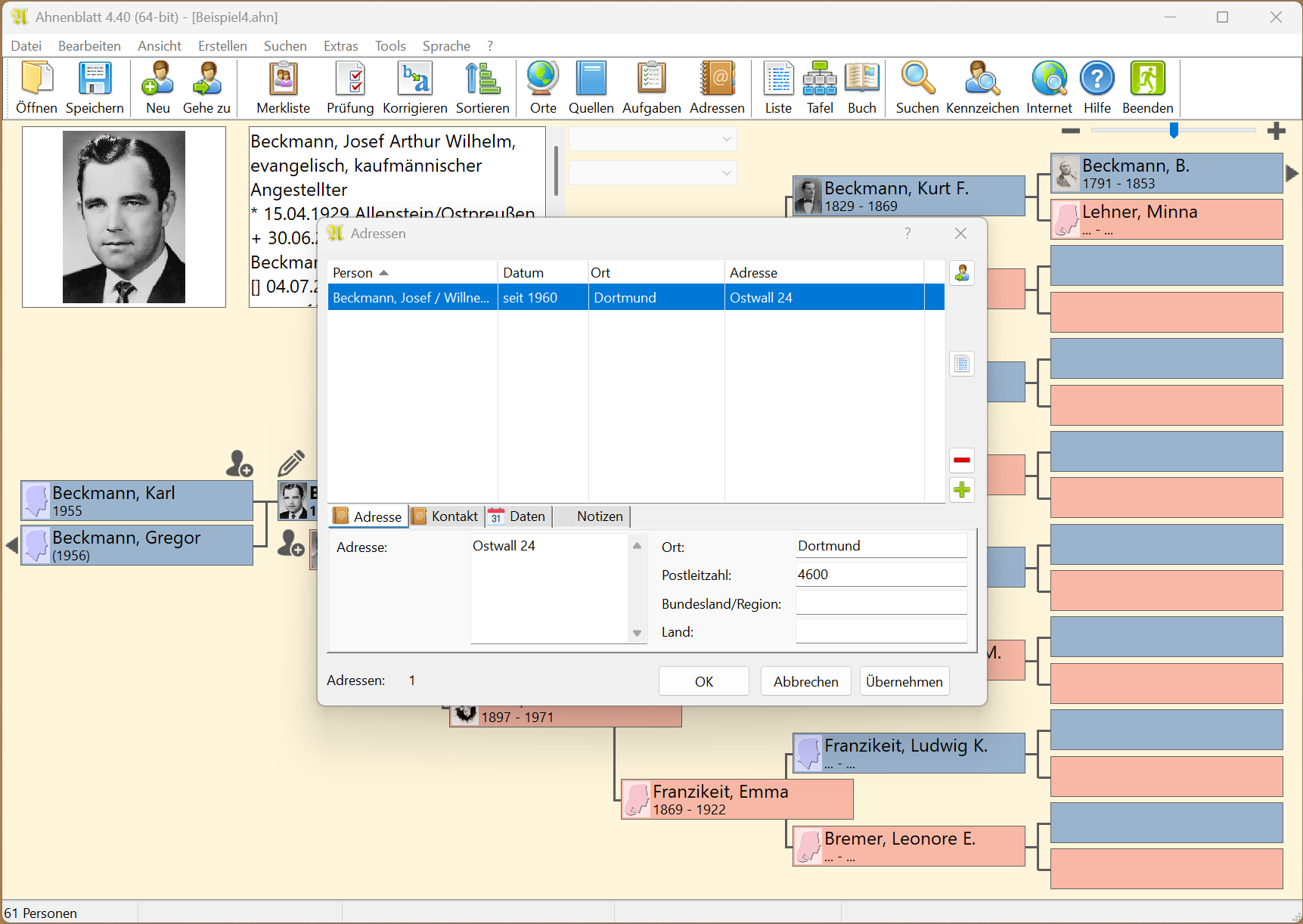
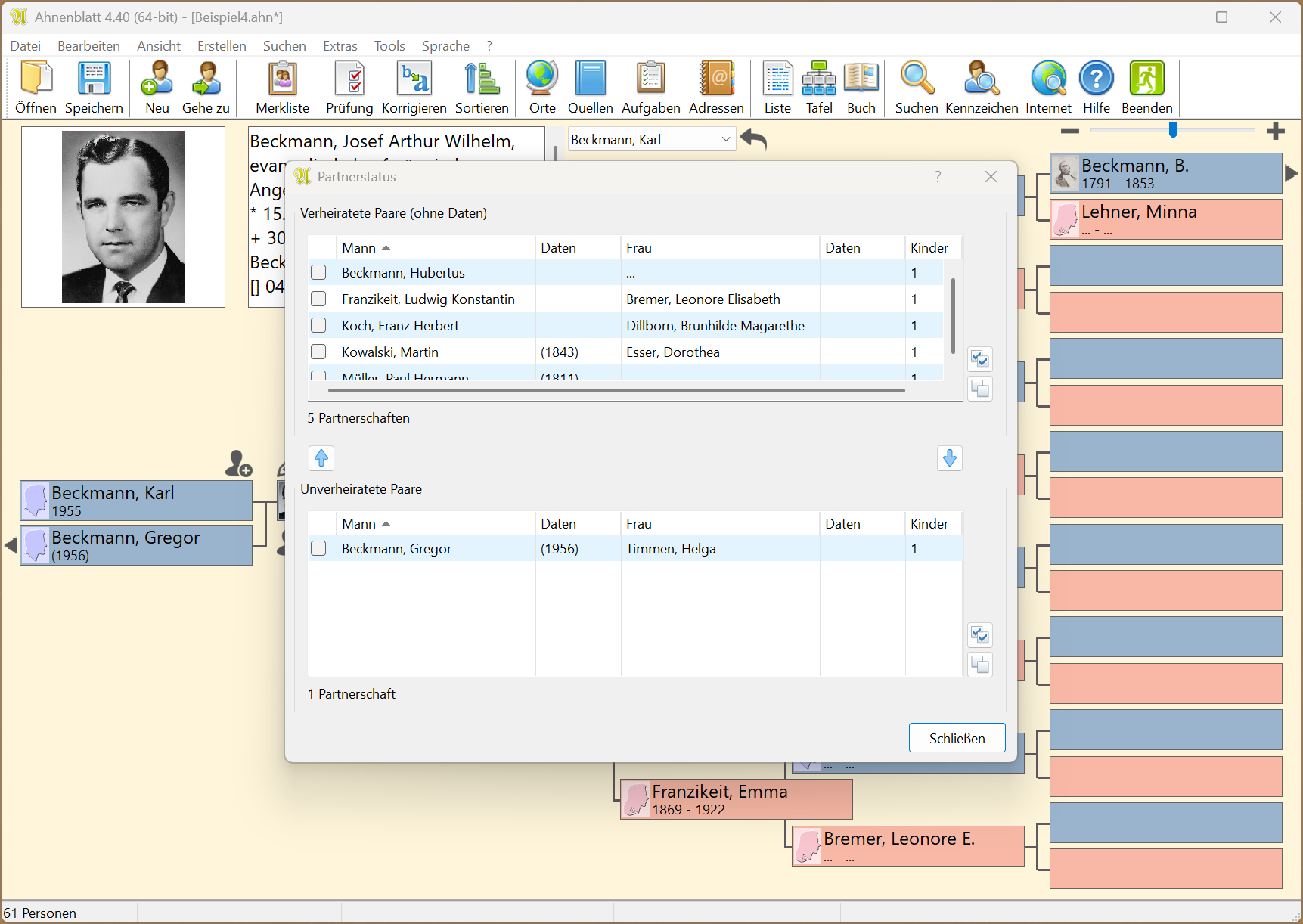
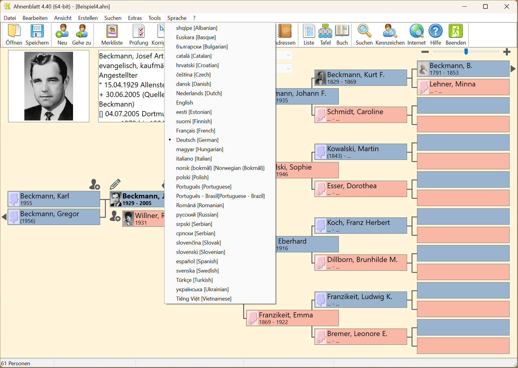
Bei Ahnenblatt sind Sie willkommen! Beim Start von Ahnenblatt werden Sie mit einem Willkommensdialog begrüßt, der die wichtigsten Startfunktionen zeigt. Der Navigator zeigt gleich einen Ausschnitt der Familie - wahlweise 5, 6 oder 7 Generationen. Durch Klicken auf die Personenkästchen kann man entweder zur entsprechenden Person wechseln oder neue Personen anlegen. Der Eingabedialog im Modus "einfach" zeigt übersichtlich die wichtigsten Personendaten. Der Eingabedialog im Modus "vollständig" bietet die Möglichkeit weitere Ereignisse (auch mehrfache) einzufügen. Unter dem Reiter "Partner/Kinder" sind Partner (verheiratet oder nicht) und Kinder aus diesen Partnerschaften organisiert. Jeder Partnerschaft lassen sich diverse Ereignisse zuordnen. Jeder Person lassen sich beliebige Dateien/Bilder zuweisen, so auch Profilbilder, die in Druckausgaben verwendet werden. Diese sind übersichtlich mit Vorschaubildern unter dem Reiter "Medien" organisiert. Darüber hinaus können Dateien und Bilder jedem Ereignis zugewiesen werden. Im Eingabedialog unter dem Reiter "Lebenslauf" werden alle Ereignisse mit Datum chronologisch gelistet. Dazu lassen sich auch die Lebensdaten der direkten Familienmitglieder einfügen. Mit der Plausibilitätsprüfung lassen sich alle Personendaten auf Logikfehler überprüfen. Damit können u.a. Eingabefehler lokalisiert werden. Erstellen Sie in Ahnenblatt Listen. Diverse Varianten sind zur Auswahl. In der Druckvorschau sieht man die erstellte Liste bevor sie zu Papier gebracht wird. Man kann auch alternativ die angezeigte Liste in diversen Formaten speichern (z.B. pdf). Eine Variante der Listen ist das Familienblatt, das sich auch direkt aus dem Navigator erstellen lässt. Im Dialog zum Erstellen einer Tafel, kann man die Personenrahmen, Schriftarten und zu druckende Daten auswählen. In der Druckvorschau für Tafeln lassen sich all Details noch mal prüfen. Man kann auch noch Optionen prüfen, das Format (bzw. die Gesamtgröße) der Tafel einstellen oder auch die Tafel in diversen Formaten speichern. Druckt man die Tafel auf den eigenen Drucker, dann werden einzelne Seiten zum Zusammenkleben (mit überlappenden Bereichen) gedruckt. Eine besondere Art der Tafeln sind Fächerdiagramme, die es auch in einer seitenbasierten/mehrseitigen Variante gibt. Mit Ahnenblatt lassen sich auch Bücher mit diversen Optionen erstellen. Mittels Ortsfilter lässt sich aus einem Familienbuch ein Ortsfamilienbuch machen. Bücher können dabei Bilder enthalten und vor jeder Familie lassen sich Familiengrafiken einfügen. In der Ortsverwaltung können zu jedem Ort weitere Informationen (Texte, Bilder, Koordinaten, ...) hinterlegt werden. Wurden in der Ortsverwaltung Koordinaten eingetragen, ist auch eine kleine Landkarte zu sehen. Die Quellenverwaltung zeigt nur die "wichtigen" Quellen, die entweder mehreren Personen zugewiesen wurden oder explizit in die Quellenverwaltung übernommen wurden. Die Aufgabenverwaltung zeigt gesammelt alle Aufgaben, die man bei den einzelnen Personen eingetragen hat. In der Aufgabenverwaltung werden alle Adressen gezeigt, die bei Personen oder Partnerschaften als "Wohnort" eingetragen wurden. Es lassen sich Statistiken aufrufen, die als Grafik, Tabelle oder "Begriffswolke" angezeigt werden können. Waren Paare verheiratet oder nicht? Mit der Funktion "Partnerstatus" lassen sich aus unverheirateten Paaren Ehepaare ohne Daten machen und umgekehrt. Im Optionendialog sind diverse Einstellungsmöglichkeiten - geordnet in Kategorien. Die Benutzeroberfläche lässt sich in mehr als 25 Sprachen einstellen. Dieses geschieht in der Regel automatisch, anhand der Standardsprache von Windows. Ahnenblatt erlaubt auch die Eingabe von internationalen Zeichen (Unicode, z.B. kyrillisch oder griechisch).

Ahnenblatt Website
Neuerungen Version 4